~
/
EAMD.ucp
/
out
/
Components
/
tla
/
EAM
/
layer1
/
Thinglish
/
Once
/
2.0.0
/
docs
/
EA-Diagrams
..
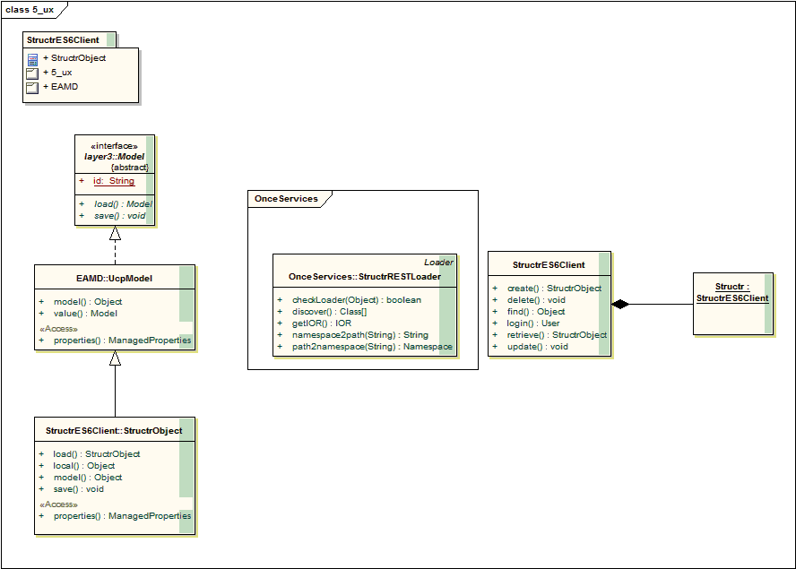
5_ux.gif
20511
11/15/2021 11:23:09 AM
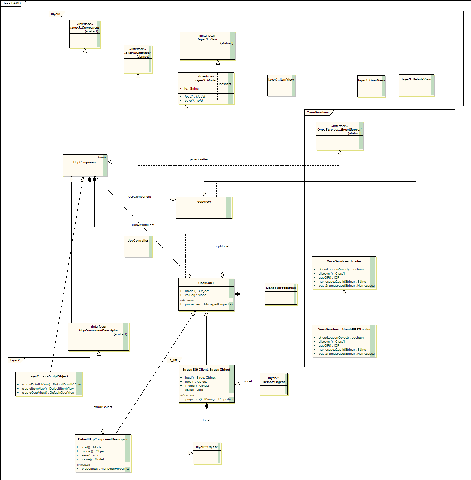
EAMD.gif
59059
11/15/2021 11:23:09 AM
layer2.gif
37293
11/15/2021 11:23:09 AM
WODA startup Sequence.gif
56998
11/15/2021 11:23:09 AM